云筑文档(建模端)
简介
概述
工程树目录说明
项目管理
升级管理
环境升级
运维部署
平台版本升级
系统管理
查询用户
职级管理
岗位管理
编制管理
机构管理
菜单管理
权限反查
权限分配
权限修改
任务管理
APP升级
多语言导入导出
入门教程
APP入门教程
本地开发
安装与初始化项目
系统设置
建模端设置
切断后端服务
项目默认配置
数据库
创建数据源
创建表
桌面开发
数据集
数据集基本用法
ES数据集
模板
标准查询模板
视图(数据组件)
数据工具条
表单
横向查询
条件面板
网格
分页
下推数据
树控件
后端数据加载进度条
统计分析
导入
导出
视图(布局)
综合布局
浮动布局
模型
功能
独立型功能
逻辑流
流程
流程
自定义流程
作业调度
PC自定义错误页
APP开发
平台配置
引入第三方图标
即时通讯
音视频通话
组件(表单)
组件(数据)
手机页面数据集
九宫格
列表&列表头部
流程栏
搜索栏
下推数据
数据筛选
广告栏
跑马灯
打包
后台开发
用户
获取用户详情
用户解锁方案
支付
微信PC扫码支付
支付宝PC扫码支付
微信APP支付
微信退款
支付宝APP支付
微信小程序支付
支付宝退款
接口访问(第三方对接)
第三方访问EAP5
EAP5访问第三方
生成访问第三方令牌
接口访问(接口签名)
项目默认配置
客户端携带签名
单点登录
获取票据
远程登录
项目配置
获取用户信息
生成令牌访问EAP5
EAP5访问第三方系统
单点自查
系统管理
机构路径注册
用户管理
新增用户
修改用户
删除用户
批量新增用户
查询用户
岗位管理
新增岗位
修改岗位
删除岗位
查询岗位
职级管理
新增职级
修改职级
删除职级
查询职级
机构管理
新增机构
修改机构
删除机构
查询机构
工具类
HTTP请求工具类
自定义事件(登录)
项目配置
登录Groovy模板
自定义事件(注册)
项 目配置
注册Groovy模板
自定义事件(用户导入)
项目配置
Groovy模板
自定义事件(用户增删改)
项目配置
Groovy模板
自定义事件(机构管理)
项目配置
Groovy模板
自定义事件(岗位管理)
项目配置
Groovy模板
MQTT
MQTT 须知
MQTT项目配置
MQTT -Groovy模板
日志中心
新增数据
流程
属性说明
短信通知
消息队列通知
自动流转实现
报表配置
打印配置
本文档使用 MrDoc 发布
-
+
首页
流程
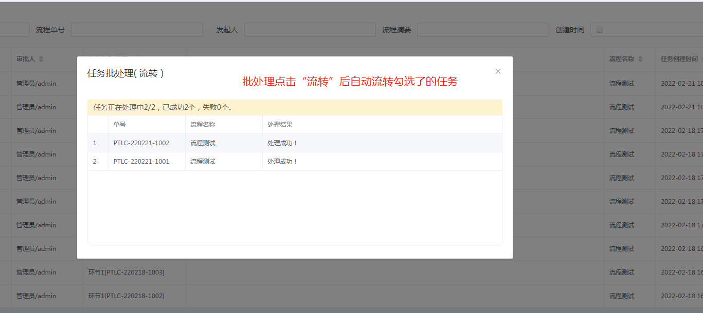
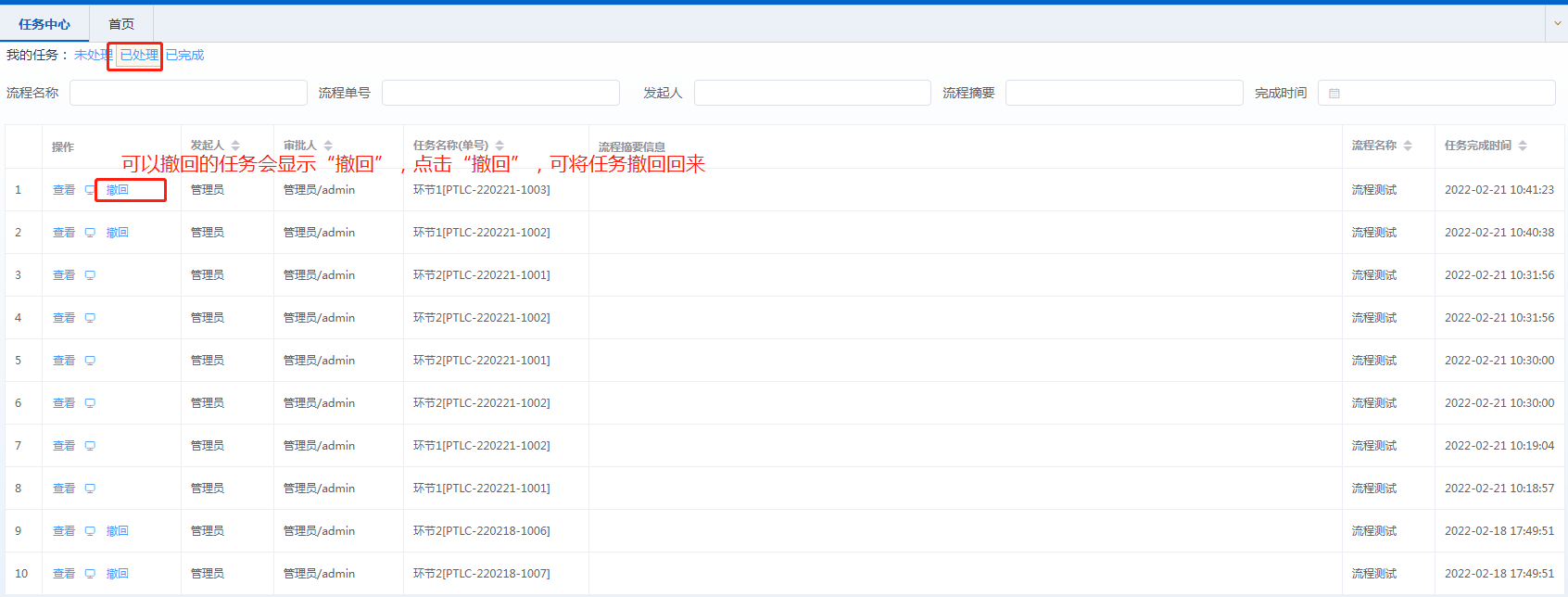
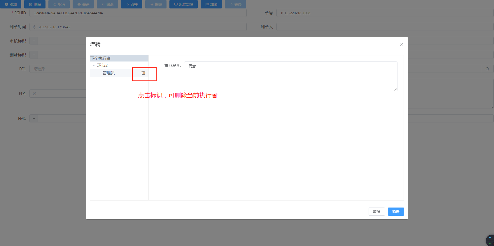
## 流程 ### 一、绘制流程  ### 二、基础属性 #### 1、名称 默认“环节”,修改后配置端前端均按修改后名称显示 #### 2、桌面视图单号激活  #### 3、绑定桌面视图  - 桌面视图的工具条需要添加“流转”或者“提交”按钮以及“流程监控”,其他按钮视情况而加 - 流转:点击“保存”后,“流转”按钮方可点击,点击“流转”弹出流转确认框,点击弹框“确定”框后,流转当前环节 - 提交:“提交”=“保存”+“流转”,点击“提交”直接保存并流转当前环节 - 流程监控:显示流程的审批记录和流程图   #### 4、允许批量处理 勾选“允许批量处理”,当前环节的处理人打开任务中心“未处理”,当前环节任务会出现复选框,可以勾选批处理    #### 5、允许撤回 默认勾选“允许撤回”。勾选后,流程流转至下一环节后,在任务中心“已处理”可以撤回该任务,回到“未处理”任务待重新处理。 - 撤回任务的前提是下一环节的执行者没有打开单据    ### 三、活动设置 #### 1、活动办理人 活动办理人即当前环节的执行者,需返回用户的机构编码。首环节的活动办理人为当前制单人无需配置  常用活动办理人配置: - 固定人员:return '编制A,编制B' - 取业务表字段:return record.get('字段ID')  - 取直属上级:return OrgFunc.bzSuperId()  - 取岗位人员:OrgFunc.getBzByRole('岗位ID') 注:SaaS版该函数仅取当前公司对应岗位人员  #### 2、办理方式 办理方式,有独占办理、并行办理、顺序办理,默认独占办理。 - 独占办理:只能有一个人审批,默认率先处理,即若多人审批,谁先处理流转完单据,流程流转至下一环节,其他人就无法流转 - 顺序办理:多人审批,按照一定顺序来处理此任务,顺序是由执行者表达式里返回的顺序或者在流转对话框中选择执行者的顺序来确定的,执行者按照先后顺序收到单据,只有前一个处理完后下一个才能收到单据,直到字后一个处理完流程才流转至下一环节 - 并行办理:多人审批,需实际人数(环节办理人数x比重)都流转完单据,比重默认100%,即全部人都要处理,若环节办理人数x比重存在小数,人数向上取整  #### 3、紧急程度 紧急程度,有一般、加急、紧急、特急,默认一般。用于任务中心展示该流转当前环节的紧急程度。如下图当环节紧急程度为“加急”时,当前环节办理人任务中心收到该条任务时,“任务名称”前会有橙色的“急”字,“紧急”为深橙色的“急”字,“特急”为大红色的“急”字,“一般”不显示“急”字。  #### 4、删除活动办理人 勾选后,“流转”弹框的执行者可选择性删除  #### 5、超时自动处理  “超时自动”默认“否”,选择“是”,填写“超时时间”(单位:分钟),超过“超时时间”设置的时间后,当前环节的任务自动流转。 “超时条件生效表达式”:若需要根据条件产生,可以在这里配置条件表达式(该表达式只能返回布尔值:true or false),默认为“true”。即满足表达式条件的情况下超出时间方可自动处理。 #### 6、下个环节额外办理人 ### 四、回退设置  (1)回退模式 - 缺省上一级:回退到上一环节 - 经过的任意一级:前端会显示经过当前环节之前的所有环节,由当前活动办理人选择要回退到哪一环节 - 经过指定环节:要选择“回退指定环节”,“指定环节”会列举经过当前环节之前的所有环节,支持单选、多选 - 首环节:回退至流程的首环节 (2)返回方式 - 重新流转:单据重新流转 - 原路返回:单据原路返回到回退时的环节 - 原路返回或重新流转:前台选择重新流转或原路返回 ### 五、转办设置 当前环节执行者将任务转移给其他人处理(非流转至下一环节)即为转办。转办非流转,转办虽然也把任务流给了其他执行者,但是活动环节仍为当前环节 - 数据工具条需添加“转办”按钮 ### 六、加签设置  - 环节任务执行者在任务处理前或任务处理后,添加本环节额外任务执行者即为加签,加签任务可分为:前加签和后加签。数据工具条需添加“加签”按钮 - 加签:办理人只能做加签处理填写意见,不能处理单据 - 前加签:加签处理后返回加签者处 - 后加签:加签处理后不返回加签者处 ### 七、事件进度条  是否需要:选择“是”时启用进度条 超时时间:超过设定时间后,抛异常;单位“秒”,为“0”时默认30S - groov脚本示例: ```groovy import com.zhc.eap.util.HttpVariableHolder import com.zhc.eap.utils.WebSocketUtil import com.zhc.eap.websocket.WebSocketClient //实际业务逻辑方法 void gvBeforeMethod_arscE76r(Map<String, Object> map){ WebSocketClient client = getWsClient(); JSONObject wsMsg = new JSONObject(); sendMsg(client,wsMsg,0.1); Thread.sleep(2000); sendMsg(client,wsMsg,0.2); Thread.sleep(2000); sendMsg(client,wsMsg,0.3); Thread.sleep(2000); sendMsg(client,wsMsg,0.4); Thread.sleep(2000); sendMsg(client,wsMsg,0.5); Thread.sleep(2000); sendMsg(client,wsMsg,0.6); Thread.sleep(2000); } //获取socket连接 WebSocketClient getWsClient(){ HttpServletRequest request = HttpVariableHolder.internalHttpServletRequest(); String clinetSocketId = request.getParameter("wsid"); //判断是否有发起socket连接 if (clinetSocketId == ""||clinetSocketId==null ){ return; }else{ return WebSocketUtil.createP2PWebSocketClient(request, clinetSocketId); } } //发送消息 void sendMsg(WebSocketClient client,JSONObject wsMsg,double num){ if(client == ""||client==null){ return; }else{ wsMsg.put("progress",num); client.sendMessage(wsMsg); } } ```  - 效果展示 
admin
2024年5月6日 17:39
分享文档
收藏文档
上一篇
下一篇
微信扫一扫
复制链接
手机扫一扫进行分享
复制链接
关于 MrDoc
鲲鹭文档MrDoc
是
州的先生
开发并开源的在线文档系统,其适合作为个人和小型团队的云笔记、文档和知识库管理工具。
如果鲲鹭文档给你或你的团队带来了帮助,欢迎对作者进行一些打赏捐助,这将有力支持作者持续投入精力更新和维护鲲鹭文档,感谢你的捐助!
>>>捐助鸣谢列表
微信
支付宝
QQ
PayPal
Markdown文件
分享
链接
类型
密码
更新密码